最近更新时间:2025-12-16 14:27:49
在CDN安全防护的场景中,若异常访问的客户端IP较为集中,通过设置IP黑白名单可以有效限制异常访问。
场景配置原理
通过设置IP黑白名单,禁止或允许部分IP的请求。在异常访问客户端IP比较集中的情况下,仅授权部分IP请求或封禁部分IP请求以达到限制异常访问的情况下不影响正常用户请求的目的。
当您的业务分发客户端为部分办公网IP或IP段,存在非业务场景IP的异常请求时,可以考虑采用IP白名单配置。
示例背景:CDN加速域名check.example.com用于内容审核资源分发,仅部分办公网访问使用,但存在异常访问,导致带宽异常增长,成本上升。
配置需求:check.example.com域名配置办公网段10.10.20.1/24、10.10.30.192加入IP白名单,仅允许上述办公网IP访问。
配置示例
1.进入CDN控制台【自助配置】页面,找到指定域名,点击【管理】进入域名配置页面。
2.点击【访问控制】模块,进入【IP黑白名单】配置界面,配置IP白名单,输入完成后点击确认。
注意事项
示例IP非真实IP,实际配置时注意内网IP与外网IP的区别,应配置外网出口IP。
当您的业务为全网分发场景,但存在部分IP或IP段异常集中访问时,可以考虑采用IP黑名单配置。
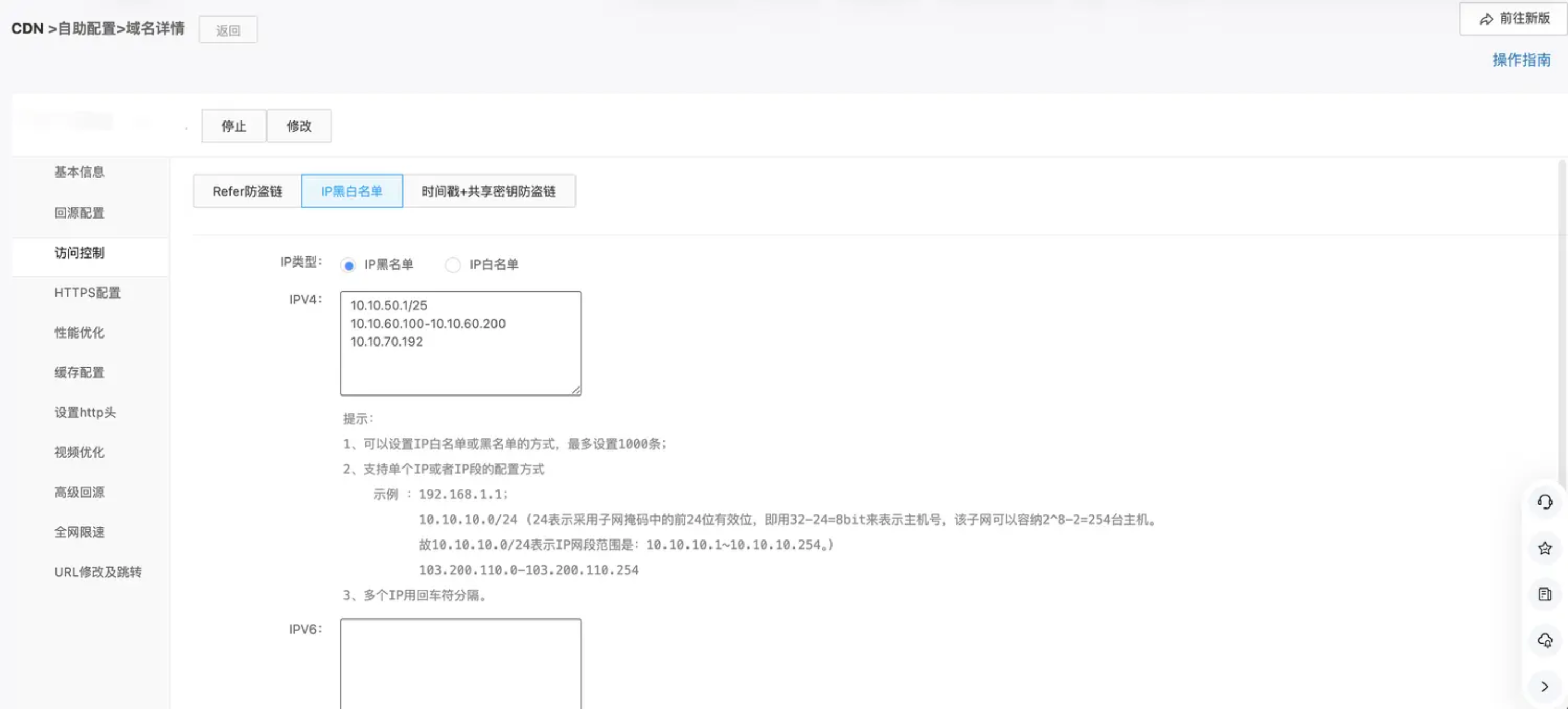
示例背景:CDN加速域名apk.example.com用于全网分发应用包下载业务,分析存在部分IP异常大量请求资源,导致带宽异常增长,成本上升。
配置需求:apk.example.com域名配置10.10.50.1/25、10.10.60.100-10.10.60.200、10.10.70.192加入IP黑名单,禁止上述IP访问。
配置示例
1.进入CDN控制台【自助配置】页面,找到指定域名,点击【管理】进入域名配置页面。
2.点击【访问控制】模块,进入【IP黑白名单】配置界面,配置IP黑名单,输入完成后点击确认。
注意事项
示例IP非真实IP,实际配置时注意内网IP与外网IP的区别,应配置外网出口IP。
1.IP黑名单与IP白名单是否能同时配置
不能,IP黑名单与IP白名单只能选其一配置。
2.IPV4和IPV6是否能同时配置生效
支持同时配置IPV4和IPV6。
3.如何判断请求是被IP黑白名单拦截
请求响应403,且响应header中打印Ks-Deny-Reason: client-ip-no-match,代表本次请求被IP黑白名单拦截。
纯净模式
