最近更新时间:2025-12-16 14:26:40
门户网站常有较多的图片加载及js样式加载,使用金山云 CDN 加速图文资源较多的门户网站可以提高用户访问速度。下面将为您演示如何创建金山云 CDN 域名用于加速图文业务。
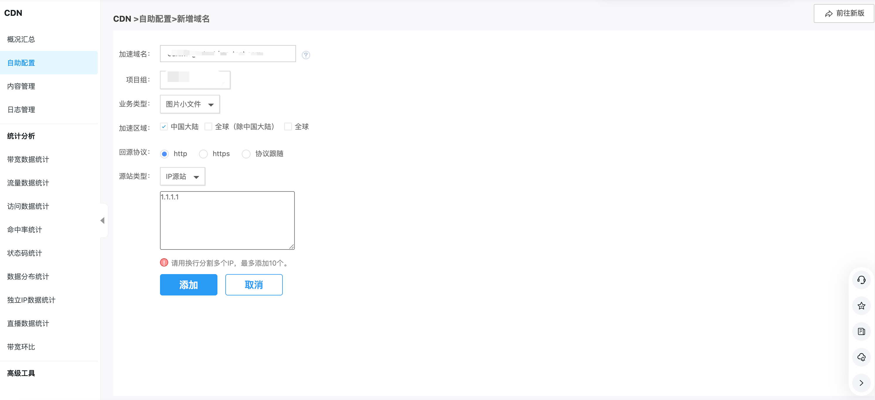
在 CDN控制台【自助配置】页面新增 CDN 域名。
进入自助配置页面
2.新增业务域名
加速域名:输入您的加速域名。
项目组:无项目划分需求时,选择【默认项目组】即可。
业务类型:选择【图片小文件】。
加速区域:根据业务分发需求选择加速区域,无海外分发需求选择【中国大陆】。
回源协议:根据您源站的支持情况选择 HTTPS 或 HTTP。
源站类型:根据您源站情况选择 IP源站、域名源站、KS3源站。
注意事项:
根据《互联网信息服务管理办法》规定,加速区域包含中国大陆的加速域名必须是备案完成的,正在备案或未备案的域名无法添加,加速域名每次仅允许输入一个,且不允许重复添加。
目前控制台仅支持中国大陆加速,若您有海外加速需求,请联系技术支持。
若您无自建源站,或仅希望图片或部分静态资源使用 CDN加速,可以考虑将图片及静态资源存入 KS3,选择使用 KS3 为源站,使用 CDN 分发,参考文档文档中心-金山云-CDN加速KS3资源。
1.进入域名配置页面
创建域名后等待 1~3分钟后,确认域名运行状态为正常运行,点击【管理】进入域名管理页面。
2.缓存配置
合理的缓存配置可以有效提高访问命中率,降低回源带宽,提高用户访问质量。
未配置缓存规则的文件遵循系统默认缓存设置,默认所有文件忽略 「?」后面的所有参数缓存30天。
您可以进入【缓存配置】页面进行基础缓存配置,常见图文资源缓存推荐配置如下
根据您的业务需求,可自行对文件后缀、全路径、目录三个维度配置不同的缓存,注意缓存配置优先级,推荐全路径>目录>文件后缀。
完成域名配置后,您可以在域名列表页面,获取CNAME域名。CNAME 域名不能直接访问,您需要在域名服务提供商处完成 CNAME 配置,配置生效后,即可享受 CDN 加速服务。
参考文档:金山云-文档中心-3.配置CNAME
跨域配置
根据浏览器跨域策略,当您加速域名分发的资源需要被其他域引用时,需要在 CDN 配置跨域头,常规情况下在【设置http头】页面添加 CDN对客户端的响应头Access-Control-Allow-Origin: *即可,配置如下
若您需要限制指定的域可引用资源,可在取值一栏输入您指定的域,例如https://www.baidu.com。
注意事项:
根据浏览器跨域策略,取值必须有完整的协议、域名;
不能填写泛域名如https://*.baidu.com;
不能填写多个域地址,如https://www.baidu.com,https://image.baidu.com;
若有泛域名或多域名跨域需求,请联系技术支持。
2.压缩配置
金山云 CDN 支持通过 Gzip压缩及 Br压缩缩小文件体积,以提升用户访问速度,减少访问带宽。
您可以在【性能优化】页面开启 Gzip压缩或 Br压缩,配置如下
注意, Br压缩和 Gzip 压缩选择其一开启即可,若同时开启,当用户请求头 Accept-Encoding同时携带Br压缩和 Gzip 压缩(Accept-Encoding: gzip, br)时 Br压缩优先级高于 Gzip压缩;
若您希望同时减少回源带宽,需要源站支持Br 压缩或 Gzip压缩,在用户请求对应压缩文件时,CDN回源会优先获取压缩文件。
1.金山云 CDN 是否支持 HTTPS 访问
支持HTTPS访问,需要您在CDN控制台【证书管理】页面操作绑定域名证书,对应域名即可支持 HTTPS访问,参考文档证书管理-文档中心-金山云。
2.金山云 CDN 是否支持 HTTP2协议
支持,您可以在域名配置管理页面【HTTPS 配置】页面中开启 HTTP2 协议支持,注意域名需要绑定证书支持HTTPS协议后才可以开启 HTTP2协议支持。
纯净模式
