全部文档
当前文档

暂无内容

如果没有找到您期望的内容,请尝试其他搜索词

文档中心

数据库管理

最近更新时间:2024-07-26 18:40:13

新建数据库

  1. 登录云数据库PostgreSQL控制台

  2. 在PostgreSQL实例详情页左侧导航栏,点击数据库管理,进入数据库管理页面。

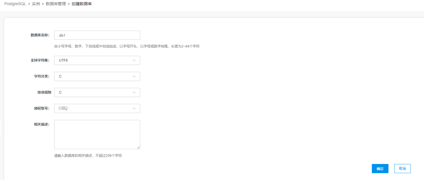
  3. 点击新建数据库,进入新建数据库页面。

  4. 填写相关信息后,点击确认,数据库创建成功。

修改数据库owner

  1. 在数据库管理页面,点击对应数据库操作栏的修改owner,弹出修改owner窗口。

  2. 选择授权账号,点击确定

删除数据库

  1. 在数据库管理页面,点击对应数据库操作栏的删除按钮,弹出删除数据库窗口。

  2. 点击确定,即可删除数据库。

  3. 若想批量删除,勾选要删除的多个数据库。

  4. 点击列表上方的删除按钮,即可批量删除。

文档导读
纯净模式常规模式

纯净模式

点击可全屏预览文档内容
文档反馈