最近更新时间:2022-06-15 10:57:07
本章主要介绍金山云权限配置示例。
第一步 登录身份访问与控制页面,点击【子用户】进入用户管理页面
第三步 在选择权限列表中选择CDNFullAccess,可通过右方搜索框进行搜索,选择成功后点击【确认】
此时便完成了子账号用户CDN功能全部管理权限的配置,表明子账号具有主账号CDN的全部管理权限。
第一步 登录身份访问与控制页面,点击【人员管理】进入用户管理页面
第二步 进入用户管理页面,点击【添加权限】
第三步 在授权策略列表中选择CDNReadOnlyAccess,可通过右方搜索框进行搜索,选择成功后点击【确认】
此时便完成了子账号用户CDN功能查询管理权限的配置,表明子账号具有主账号CDN的查询权限。
| 资源 | 项目 | 子账号 | 权限 | |
|---|---|---|---|---|
| 1 | 域名 1-10 | VOD | son_1 | FullAccess |
| 2 | 域名 11-20 | Download | son_2 | 内容管理 |
son_1 拥有点播类业务的全部权限,son_2拥有下载内容的刷新和预热权限
起名VOD
添加成功
同理,创建Download;
第三步 修改项目信息。修改域名的项目归属,并将对应子账号添加到项目中。
添加son_1
同法,将son_2 添加到Download项目组,完成子用户和项目组的关联
第四步 创建并绑定策略。
son_1是CDNFullAccess权限,参考【CDN功能全部管理权限配置示例】,直接授权。
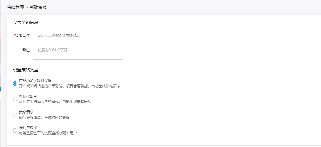
son_2是用户自定义权限,我们需要新建后,再绑定策略。选择【自定义策略】,点击【新建策略】。
创建完成
完成策略绑定
也可以通过“按策略生成器”、“按策略语法创建”完成创建,请参考用户策略说明
纯净模式
