最近更新时间:2026-03-25 15:13:49
在开始使用 KMR on KCE 之前,您需要确保您的账号已完成必要的身份验证及资源访问授权。本文将协助您完成账号授权及角色关联操作。
根据您的账号类型,请参照以下流程获取权限:
操作流程: 账号注册并完成实名认证。
权限获取: 系统将在实名认证通过后,自动为您开通 KMR on KCE 的相关管理权限,无需手动申请。
若您需要为团队成员分配权限,管理员可以根据组织架构,灵活地对子账号、用户组或角色进行授权。
操作流程: 联系主账号管理员或具备 admin 权限的子账号。
可选系统策略: 管理员需根据您的职责,在 IAM 控制台中为其分配以下策略之一:
KMRonKCEFullAccess:具备 KMR on KCE 的全部操作权限(创建、管理、删除等)。
KMRonKCEReadOnly:仅具备 KMR on KCE 的查看与监控权限。
自定义策略:若已有的系统策略无法满足需求,可以新增自定义策略进行精细化授权。
KMR on KCE 的运行深度依赖于容器服务(KCE)及对象存储(KS3)。为了使 KMR 能够正常调度相关资源,必须完成服务关联角色授权。详细参见文档:服务关联角色。
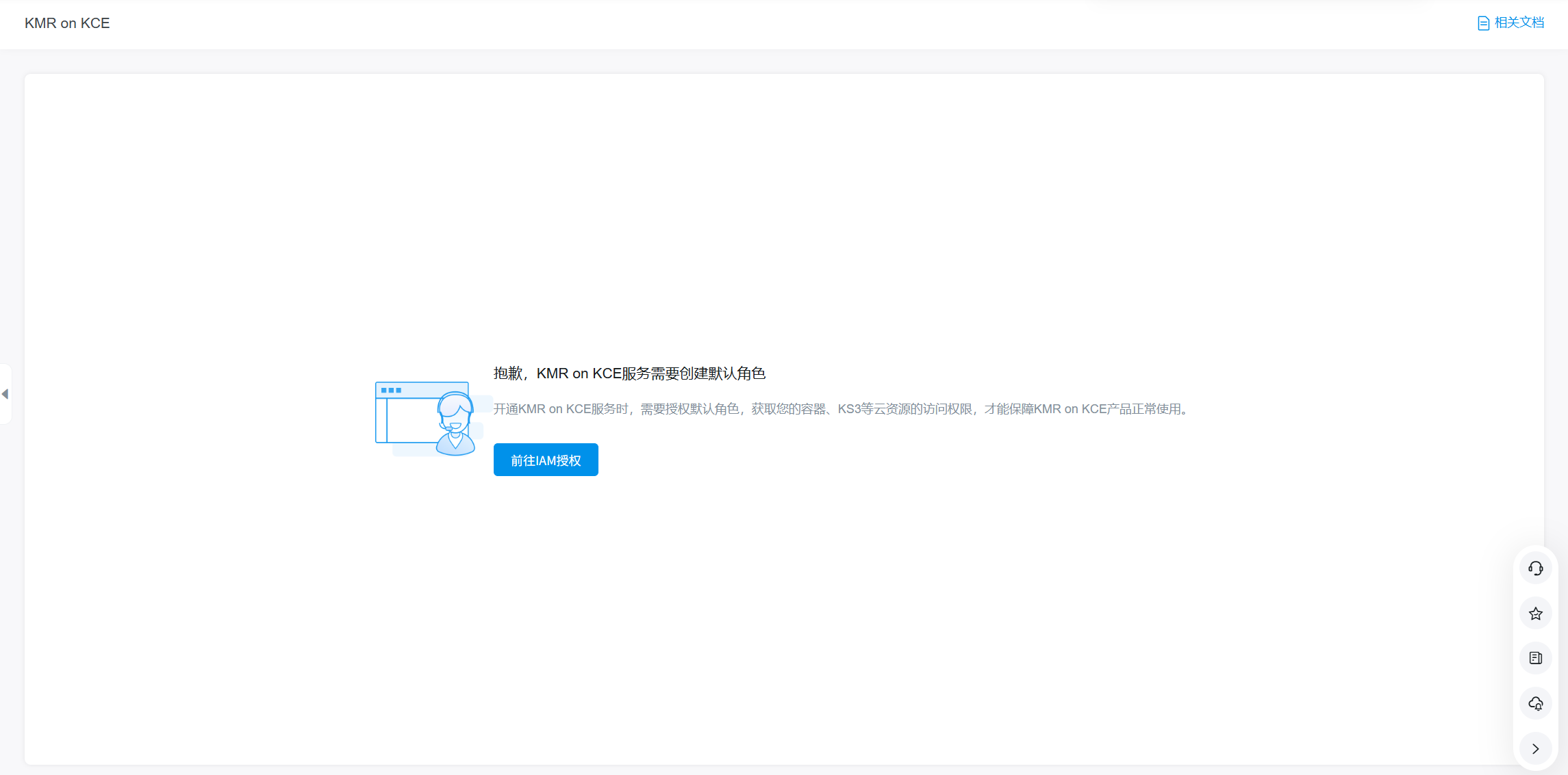
登录云平台控制台,进入 KMR on KCE 管理页面。
若系统检测到没有角色授权,将弹出提醒,请点击 “前往 IAM 授权”。
在跳转后的“云资源访问授权”页面,系统将默认勾选 KMRonKCEDefaultRole 角色。
阅读相关权限说明后,点击页面下方的 “同意授权” 即可完成。
若因误删 KMRonKCEDefaultRole 角色导致服务不可用,可通过以下两种方式修复:
方式 A: 重新执行上述“首次授权”流程,系统会自动触发重置。
方式 B(手动创建):
1. 进入 IAM 控制台 -> 角色管理。
2. 创建一个名为 KMRonKCEDefaultRole 的新角色。
3. 为该角色手动关联以下两个系统策略: KCEFullAccess 和KS3FullAccess 两个系统策略。
纯净模式
