最近更新时间:2022-07-21 07:11:43
进入表单系统后,页面会显示所有已创建的表单。点击创建空白表单即可进入新表单的编辑界面。
点击创建实名表单即可进入新表单的编辑页面。
实名表单:接收到表单的用户需要登录系统才能进行信息填写,常用语内部信息收集。
匿名表单:接受到表单的用户不需要登录系统就可以进行填写,常用于匿名问卷场景。
页面左侧栏是平台提供的各项控件,单击或者拖拽需要的控件便可添加进表单。页面右上栏是表单基本设置区,可以预览、保存和发布表单。
直接点击表单名称可以进行修改。
选中添加进表单的控件,在控件上会出现删除和复制选项,右侧出现控件配置区,用户可以在配置区对控件进行编辑修改。
数据填报中提供了数字、文本、日期、选择、邮箱、手机、电话、性别八种常用的控件,创建者可以根据需要搜集信息的种类选择需要的控件。不同的控件中会有不同的样式设置。
数字
创建者需要搜集数字类型的数据时选用“数字”控件,在控件配置区可以对提示说明的文字进行样式修改。也可以根据数据需求设定校验规则。
文本
创建者需要搜集字符类型的数据时选用“文本”控件,在控件配置区可以设置单行文本或者多行文本,同样也可以根据需求进行校验。
日期
在日期时间控件中可以设置填写的时间精度。在校验中可以设置最小值和最大值,时间筛选器中可以切换日期选择和时间选择。
选择
选择控件下的控件配置区可以调整样式和布局。其中列表选择样式下可以样式为列表或者下拉,选择方式为单选或者多选,设置布局为横向或者纵向。选项支持手动添加、批量添加和数据库导入。
选择控件支持用户设置联动逻辑:选项之被选中后,只有被联动的控件才会出现。
创建者需要搜集邮箱类型的数据时选用“邮箱”控件,在控件设置处可以设置标题、提示说明、校验。
1.标题
标题默认为“邮箱”,点击标题框可以进行更改。
2.提示说明
输入提示信息后内容出现在标题的下方,可以对内容的样式进行设置。
3.校验
(1)必填项
若勾选了必填项,则填报时该字段不能为空。
(2)不允许重复值
若勾选了不允许重复值,则填报时不能有重复的内容。
创建者需要搜集手机类型的数据时选用“手机”控件,在控件设置处可以设置标题、提示说明、校验。
1.标题
标题默认为“手机”,点击标题框可以进行更改。
2.提示说明
输入提示信息后内容出现在标题的下方,可以对内容的样式进行设置。
3.校验
(1)必填项
若勾选了必填项,则填报时该字段不能为空。
(2)不允许重复值
若勾选了不允许重复值,则填报时不能有重复的内容。
创建者需要搜集电话类型的数据时选用“电话”控件,在控件设置处可以设置标题、提示说明、校验。
1.标题
标题默认为“电话”,点击标题框可以进行更改。
2.提示说明
输入提示信息后内容出现在标题的下方,可以对内容的样式进行设置。
3.校验
(1)必填项
若勾选了必填项,则填报时该字段不能为空。
(2)不允许重复值
若勾选了不允许重复值,则填报时不能有重复的内容。
创建者需要搜集性别类型的数据时选用“性别”控件,在控件设置处可以设置标题、提示说明、布局。
1.标题
标题默认为“性别”,点击标题框可以进行更改。
2.提示说明
输入提示信息后内容出现在标题的下方,可以对内容的样式进行设置。
3.布局
布局可以设置选项横向展示或纵向展示。
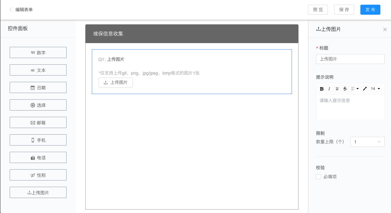
图片控件支持用户上传图片,控件设置支持设置标题、提示说明、限制、校验。
1.标题
标题默认为“上传图片”,点击标题框可以进行更改。
2.提示说明
输入提示信息后内容出现在标题的下方,可以对内容的样式进行设置。
3.限制
可以对上传的图片设置数量上限,填报时不能超出该上限。
4.校验
若勾选了必填项,则填报时该字段不能为空。
创建者需要搜集表单类型的数据时选用“子表单”控件,在控件设置处可以设置标题、提示说明、字段、显示设置、序号。
1.标题
标题默认为“数字”,点击标题框可以进行更改。
2.提示说明
输入提示信息后内容出现在标题的下方,可以对内容的样式进行设置。
3.字段
点击“添加字段”,可以选择相应的字段添加至子表单处,也可以从左侧直接拖入字段
添加字段之后,效果如图所示。
设置子表单所需字段后,填写表单时,点击子表单下方的“添加”按钮,可以增加行。
提交之后,子表单所有行的数据将作为一条数据显示
4.显示设置
显示设置处可以设置表单的大小,可以选择“适应宽度”或“最佳比例”。
5.序号
默认显示序号,取消后只显示字段内容。
纯净模式
